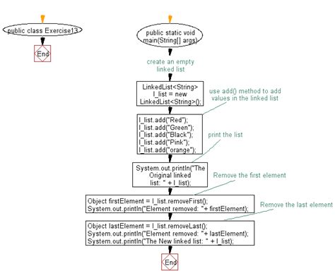
java remove first element from string
java remove first element from string. There are some references to java remove first element from string in this article. If you are looking for java remove first element from string you've came to the right place. We have posts about java remove first element from string. You can check it out below.
Showing posts matching the search for java remove first element from stringBlog Archive
-
▼
2023
(100)
-
▼
May
(40)
- Resepi Ayam Bakar Guna Air Fryer
- Resepi Gulai Ayam Medan
- Resepi Nasi Kerabu Masam Manis
- Resepi Kek Batik Serbuk Koko Tanpa Milo
- Resepi Ayam Masak Hijau Chef Ismail
- Resepi Daging Masak Merah
- Resepi Ayam Madu Noxxa
- Resepi Gulai Ayam Cicah Ketupat
- Resepi Ayam Goreng Berempah Pedas
- Resepi Egg Tart Guna Roti
- Resepi Kimchi Korea Sedap
- Resepi Kek Batik Oreo Cheese
- Resepi Mee Bandung Tanpa Kacang
- Resepi Mee Kari Untuk 20 Orang Makan
- Resepi Dimsum Isi Ketam
- Resepi Ayam Goreng Kfc Original
- Resepi Ayam Goreng Kunyit Ala Thai Che Nom
- Resepi Nasi Ayam Madu Simple
- Resepi Gulai Ayam Daun Limau Purut
- Resepi Mee Kari Bunga Kantan
- Resepi Ayam Madu Sedap
- Resepi Ayam Masak Merah Cili Hidup
- Resepi Dada Ayam Air Fryer
- Resepi Ayam Masak Lemak Kuning
- Resepi Ikan Tenggiri Azie Kitchen
- Aneka Resepi Masakan Ayam Azie Kitchen
- Resepi Ayam Pedas Azie Kitchen
- Resepi Daging Bakar Danok
- Resepi Ikan Bakar Kelantan
- Resepi Puding Roti Coklat Khairul Aming
- Resepi Nasi Briyani Daging Mudah
- Resepi Ayam Bakar Jawa
- Resepi Ikan Kembung Goreng
- Resepi Ayam Masak Lemak Cili Api Rebung
- Resepi Bihun Goreng Viral
- Resepi Cekodok Pisang Thermomix
- Resepi Spaghetti Bolognese Nana Mahazan
- Resepi Lontong Basah Johor
- Resepi Kari Ayam Diet
- Resepi Pajeri Nenas Kenduri
-
▼
May
(40)
Total Pageviews
Search This Blog
Powered by Blogger.
Menu Halaman Statis
About Me
© 2022 - virolcox - Kertas.top
